top of page


Architectuur treinbeveiliging
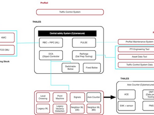
De systeemarchitectuur van het beveiligingssysteem controleert en beheert de werking van het hele spoorwegsysteem.
-
7 dagen geleden3 minuten om te lezen


ERTMS in Nederland (presentatie 2023)
Het door ProRail en Thales gepresenteerde Central Safety System is de kern voor ERTMS in Nederland.
-
1 sep2 minuten om te lezen


Treinbeïnvloeding in Nederland
Treinbeïnvloeding zorgt ervoor dat een trein niet verder en niet harder rijdt dan de beveiliging toestaat.
-
28 aug6 minuten om te lezen


Railverkeerstechniek
Railverkeerstechniek legt het verband tussen gebruiksmogelijkheden en o.a. beveiligingsmiddelen
-
25 aug2 minuten om te lezen


Kroniek Seinwezen
Maarten van der Werff, één van de "founding fathers" van de IRSE Nederland heeft in de aanloop naar zijn pensionering zijn visie op de...
-
13 mei2 minuten om te lezen


Treinbeheersing
Beheersingssystemen worden gebruikt voor het regelen van het treinverkeer.
-
17 mei 20231 minuten om te lezen
bottom of page



